世味年来薄似纱,谁令骑马客京华。
小楼一夜听春雨,深巷明朝卖杏花。
矮纸斜行闲作草,晴窗细乳戏分茶。
素衣莫起风尘叹,犹及清明可到家。——陆游《临安春雨初霁》
一、前言
1.1 ConcurrentHashMap的锁分段技术
HashTable容器在竞争激烈的并发环境下表现出效率低下的原因,是因为所有访问HashTable的线程都必须竞争同一把锁,那假如容器里有多把锁,每一把锁用于锁容器其中一部分数据,那么当多线程访问容器里不同数据段的数据时,线程间就不会存在锁竞争,从而可以有效的提高并发访问效率,这就是ConcurrentHashMap所使用的锁分段技术,首先将数据分成一段一段的存储,然后给每一段数据配一把锁,当一个线程占用锁访问其中一个段数据的时候,其他段的数据也能被其他线程访问。
二、JDK1.7中ConcurrentHashMap
2.1 初识ConcurrentHashMap
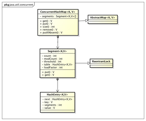
我们通过ConcurrentHashMap的类图来分析ConcurrentHashMap的结构:

JDK1.7中ConcurrentHashMap允许多个修改操作并发进行,其关键在于使用了锁分离技术。它使用了多个锁来控制对hash表的不同部分进行的修改。ConcurrentHashMap内部使用段(Segment)来表示这些不同的部分,每个段其实就是一个小的Hashtable,它们有自己的锁。只要多个修改操作发生在不同的段上,它们就可以并发进行。
有些方法需要跨段,比如size()和containsValue(),它们可能需要锁定整个表而而不仅仅是某个段,这需要按顺序锁定所有段,操作完毕后,又按顺序释放所有段的锁。这里“按顺序”是很重要的,否则极有可能出现死锁,在ConcurrentHashMap内部,段数组是final的,并且其成员变量实际上也是final的,但是,仅仅是将数组声明为final的并不保证数组成员也是final的,这需要实现上的保证。这可以确保不会出现死锁,因为获得锁的顺序是固定的。
2.2 Segment(锁分段)

- 在ConcurrentHashMap中是使用多个哈希表,具体为通过定义一个Segment来封装这个哈希表其中Segment继承于ReentrantLock,故自带lock的功能。即每个Segment其实就是相当于一个HashMap,只是结合使用了ReentrantLock来进行并发控制,实现线程安全。
- Segment定义如下:ConcurrentHashMap的一个静态内部类,继承于ReentrantLock,在内部定义了一个HashEntry数组table,HashEntry是链表的节点定义,其中table使用volatile修饰,保证某个线程对table进行新增链表节点(头结点或者在已经存在的链表新增一个节点)对其他线程可见。
static final class Segment<K,V> extends ReentrantLock implements Serializable {
static final int MAX_SCAN_RETRIES =
Runtime.getRuntime().availableProcessors() > 1 ? 64 : 1;
transient volatile HashEntry<K,V>[] table;
...
}
- HashEntry的定义如下:包含key,value,key的hash,所在链表的下一个节点next
static final class HashEntry<K,V> {
final int hash;
final K key;
volatile V value;
volatile HashEntry<K,V> next;
...
}
由定义可知,value和next均为使用volatile修饰,当多个线程共享该HashEntry所在的Segment时,其中一个线程对该Segment内部的某个链表节点HashEntry的value或下一个节点next修改能够对其他线程可见。而hash和key均使用final修饰,因为创建一个链表节点HashEntry,是根据key的hash值来确定附加到哈希表数组table的某个链表的,即根据hash计算对应的table数组的下标,故一旦添加后是不可变的。
2.2.3 Segment的哈希表table数组的容量
MIN_SEGMENT_TABLE_CAPACITY:table数组的容量最小量,默认为2
static final int MIN_SEGMENT_TABLE_CAPACITY = 2;
2.3 成员变量
//段掩码
final int segmentMask;
//段偏移量
final int segmentShift;
/**
* The segments, each of which is a specialized hash table.
*/
final Segment<K,V>[] segments;
transient Set<K> keySet;
transient Set<Map.Entry<K,V>> entrySet;
transient Collection<V> values;
初始化segmentShift和segmentMask。这两个全局变量在定位segment时的哈希算法里需要使用,sshift等于ssize从1向左移位的次数,在默认情况下concurrencyLevel等于16,1需要向左移位移动4次,所以sshift等于4。segmentShift用于定位参与hash运算的位数,segmentShift等于32减sshift,所以等于28,这里之所以用32是因为ConcurrentHashMap里的hash()方法输出的最大数是32位的,后面的测试中我们可以看到这点。segmentMask是哈希运算的掩码,等于ssize减1,即15,掩码的二进制各个位的值都是1。因为ssize的最大长度是65536,所以segmentShift最大值是16,segmentMask最大值是65535,对应的二进制是16位,每个位都是1。
(都是在默认情况下,concurrencyLevel=16,ssize=16,sshift=4)
那么
this.segmentShift = 32 – sshift=28
而this.segmentMask = ssize – 1=15 二进制就是1111;
hash >>> segmentShift) & segmentMask//定位Segment所使用的hash算法
int index = hash & (tab.length – 1);// 定位HashEntry所使用的hash算法
关于segmentShift和segmentMask
segmentMask:段掩码,假如segments数组长度为16,则段掩码为16-1=15;segments长度为32,段掩码为32-1=31。这样得到的所有bit位都为1,可以更好地保证散列的均匀性
segmentShift:2的sshift次方等于ssize,segmentShift=32-sshift。若segments长度为16,segmentShift=32-4=28;若segments长度为32,segmentShift=32-5=27。而计算得出的hash值最大为32位,无符号右移segmentShift,则意味着只保留高几位(其余位是没用的),然后与段掩码segmentMask位运算来定位Segment。
2.4 ConcurrentHashMap构造方法
在ConcurrentHashMap的构造函数定义实际大小:使用ConcurrentHashMap的整体容量initialCapacity除以Segments数组的大小,得到每个Segment内部的table数组的实际大小。
public ConcurrentHashMap() {
//DEFAULT_INITIAL_CAPACITY:16;DEFAULT_LOAD_FACTOR:0.75;DEFAULT_CONCURRENCY_LEVEL:16
this(DEFAULT_INITIAL_CAPACITY, DEFAULT_LOAD_FACTOR, DEFAULT_CONCURRENCY_LEVEL);
}
构造方法中入参的含义:
- initialCapacity:表示整个ConcurrentHashMap的所有Segment加起来含有Entry的总量。注意不是segment的数量。这里与HashMap类似,实际创建的Entry数量应该为大于initialCapacity的最小的2的n次方。
- concurrentcyLevel:并发级别,它用来确定segment的个数,segment的个数 >= concurrentcyLevel的第一个2的n次方的数。比如,如果concurrencyLevel为12,13,14,15,16这些数,则Segment的数目为16(2的4次方)。默认值为
static final int DEFAULT_CONCURRENCY_LEVEL = 16;。理想情况下ConcurrentHashMap的真正的并发访问量能够达到concurrencyLevel,因为有concurrencyLevel个Segment,假如有concurrencyLevel个线程需要访问Map,并且需要访问的数据都恰好分别落在不同的Segment中,则这些线程能够无竞争地自由访问(因为他们不需要竞争同一把锁),达到同时访问的效果。这也是为什么这个参数起名为“并发级别”的原因。
public ConcurrentHashMap(int initialCapacity,
float loadFactor, int concurrencyLevel) {
if (!(loadFactor > 0) || initialCapacity < 0 || concurrencyLevel <= 0)
throw new IllegalArgumentException();
if (concurrencyLevel > MAX_SEGMENTS)
concurrencyLevel = MAX_SEGMENTS;
// Find power-of-two sizes best matching arguments
int sshift = 0;
int ssize = 1;
// ssize:segments数组的大小
// 不能小于concurrencyLevel,默认为16
while (ssize < concurrencyLevel) {
++sshift;
ssize <<= 1;
}
this.segmentShift = 32 - sshift;
this.segmentMask = ssize - 1;
if (initialCapacity > MAXIMUM_CAPACITY)
initialCapacity = MAXIMUM_CAPACITY;
int c = initialCapacity / ssize;
if (c * ssize < initialCapacity)
++c;
// cap:Segment内部HashEntry数组的大小
// 最小为MIN_SEGMENT_TABLE_CAPACITY,默认为2
// 实际大小根据c来计算,而c是由上面代码,
// 根据initialCapacity / ssize得到,
// 即整体容量大小除以Segment数组的数量,则
// 得到每个Segment内部的table的大小
int cap = MIN_SEGMENT_TABLE_CAPACITY;
while (cap < c)
cap <<= 1;
// create segments and segments[0]
Segment<K,V> s0 =
new Segment<K,V>(loadFactor, (int)(cap * loadFactor),
(HashEntry<K,V>[])new HashEntry[cap]);
Segment<K,V>[] ss = (Segment<K,V>[])new Segment[ssize];
UNSAFE.putOrderedObject(ss, SBASE, s0); // ordered write of segments[0]
this.segments = ss;
}
这段代码比较长,我们选择代码块逐个分析:
1.代码块一
int sshift = 0;
int ssize = 1;
while (ssize < concurrencyLevel) {
++sshift;
ssize <<= 1;
}
<<运算规则:按二进制形式把所有的数字向左移动对应的位数,高位移出(舍弃),低位的空位补零。
语法格式:
需要移位的数字 << 移位的次数
例如: 3 << 2,则是将数字3左移2位
计算过程:
3 << 2
初始情况下 ssize=1 concurrencyLevel=16
ssize <<= 1;
第一次循环 ssize=1<16 进入循环 ssize左移1位变成2;
第二次循环 ssize=2<16 进入循环 ssize左移1位变成4;
第三次循环 ssize=4<16 进入循环 ssize左移1位变成8;
第四次循环 ssize=8<16 进入循环 ssize左移变成16;此时 ssize变成了16 不小于16 跳出循环。
这块代码的目的是去找到一个最小的大于等于concurrencyLevel的2的幂次方数
大于等于16的最小2的幂次方数就是16呀 所以我们找到ssize就是16
同时 心细一点的同学跟着刚才的循环去计算 得到的sshift是4 也就是找到了2^4等于16的这个4
2.代码块2
我们先注释掉一部分不去管它
if (initialCapacity > MAXIMUM_CAPACITY)
initialCapacity = MAXIMUM_CAPACITY;
int c = initialCapacity / ssize;
/*if (c * ssize < initialCapacity)
++c;*/
int cap = MIN_SEGMENT_TABLE_CAPACITY;
while (cap < c)
cap <<= 1;
这块代码就要引出ConcurrentHashMap的底层结构了 要认真理解这块。
//initialCapacity的默认值是16
//ssize上面我们算出来是16
//我们可以得到下面这个写的不太规范的式子
int c=16/16=1
这里的c是什么呢 ? 这里的c是用来计算Segment数组的大小,segment数组的大小是2的n次方,且第一个大于c的2的n次方。
int cap = MIN_SEGMENT_TABLE_CAPACITY;
while (cap < c)
cap <<= 1;
这个MIN_SEGMENT_TABLE_CAPACITY的**默认值是2(也就是说设计者设计这个Segment数组最小长度就是2) **就是说现在cap=2;c=1;
2不小于1 所以不会进入这个while循环 接着往下,
我们这里算的c=1 比设计者设计的Segment数组最小长度还要小 所以我们按cap=2去初始化

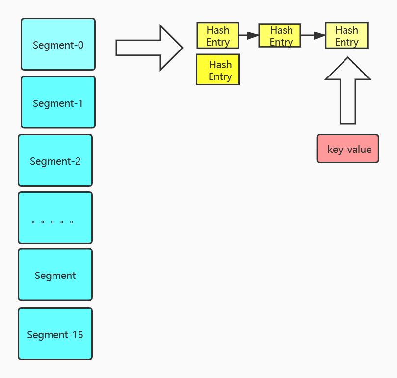
如上图所示 cap指定了每一个Segment可以放几个HashEntry
ssize指定了一个ConcurrentHashMap可以放多少个Segment
现在 我们就可以重新绘制一下这个数据结构图了,
这其实就是默认情况下 ConcurrentHashMap的数据结构了:

这里 我们把刚刚注释掉的代码打开 再去分析一波:
int c = initialCapacity / ssize;
if (c * ssize < initialCapacity)
++c;
int cap = MIN_SEGMENT_TABLE_CAPACITY;
while (cap < c)
cap <<= 1;
假设 我这里指定了initialCapacity是33,
那我们这个时候33/16 计算出来得c就是2 这个时候就会进入if这里 c就会加1 此时c等于了3
while (cap < c)
cap <<= 1;
当代码走到这里 cap=2 c=3 2<3,就会进入while当中 cap左移变成了4 这里实质性的改变就是对应的每一个Segment就会有4个HashEntry。
这里说明一下 为什么cap使用了左移 从2变成了4 这是因为设计者要Segment的大小不论是几都应该是2的幂次方数。
此时的数据结构是这样:

注意:
在构造方法里创建了Segments[],和第一个Segment对象segment[0]。其他的segment对象为null,这属于懒加载。那么为啥要把Segment[0]创建出来,而不是都不初始化,都进行懒加载呢?这是因为Segment[0]中存储了HashEntry数组的长度,每次添加一个键值对的时候,如果发现Segment为null就要新建Segment对象,那么其中的HashEntry数组的长度就直接看Segment[0]中存储了HashEntry数组的长度就可以了,不用每次都按照公式计算一遍。Segment[0]相当于一个模板。详细可参见下面put代码。
2.5 ConcurrentHashMap的put方法
- 根据key计算出hashcode。
- 确定segment数组的位置:hashcode & segments.length-1
- 确定HashEntry数组的位置: hashcode & HashEntry.length-1
public V put(K key, V value) {
Segment<K,V> s;
//value不能为null,为null抛异常
if (value == null)
throw new NullPointerException();
//hash函数对key的hashCode重新散列,避免差劲的不合理的hashcode,保证散列均匀
int hash = hash(key);
//返回的hash值无符号右移segmentShift位与段掩码进行位运算,定位segment
//(1) j是算出来的Segment数组的下标
int j = (hash >>> segmentShift) & segmentMask;
//(2) 通过Unsafe类去取segments数组第j个位置的元素看是不是null
if ((s = (Segment<K,V>)UNSAFE.getObject // nonvolatile; recheck
(segments, (j << SSHIFT) + SBASE)) == null) // in ensureSegment
//(3) 如果是null 去生成一个Segment对象
s = ensureSegment(j);
//(4) 去调用生成的Segment对象的put方法
return s.put(key, hash, value, false);
}
小问题:
1.(j << SSHIFT) + SBASE就是segments数组中该segment的位置! 2.(j << SSHIFT) + SBASE:中SBASE值是怎么来的?
从源码看出,put的主要逻辑也就两步:
- 定位segment并确保定位的Segment已初始化
- 调用Segment的put方法。
我们把(3)处的ensureSegment方法展开说明一下 去理解他是怎么生成一个Segment对象并保证线程安全的:
private Segment<K,V> ensureSegment(int k) {
final Segment<K,V>[] ss = this.segments;
long u = (k << SSHIFT) + SBASE; // raw offset
Segment<K,V> seg;
if ((seg = (Segment<K,V>)UNSAFE.getObjectVolatile(ss, u)) == null) {
//这部分代码就是将一开始构造方法生成的ss[0]作为一个原型(雏形)
//利用ss[0]去初始化我们此时的Segment对象
//但是真正初始化在下面一个if之后 这里可以理解是做了一个准备工作
//准备了一些需要的属性 如负载因子啊 cap长度啊
Segment<K,V> proto = ss[0]; // use segment 0 as prototype
int cap = proto.table.length;
float lf = proto.loadFactor;
int threshold = (int)(cap * lf);
HashEntry<K,V>[] tab = (HashEntry<K,V>[])new HashEntry[cap];
if ((seg = (Segment<K,V>)UNSAFE.getObjectVolatile(ss, u))
== null) { // recheck
//这时候又再次判断该位置有没有其他线程进行了初始化
//没有其他线程的话 这时候真正去创建一个Segment对象
//但是这里还没有把Segment对象放到数组对应的位置
Segment<K,V> s = new Segment<K,V>(lf, threshold, tab);
while ((seg = (Segment<K,V>)UNSAFE.getObjectVolatile(ss, u))
== null) {
//这里的这个CAS操作真正对第u个位置进行赋值
if (UNSAFE.compareAndSwapObject(ss, u, null, seg = s))
break;
}
}
}
return seg;
}
上述代码用到了双重检查锁(double check)。
由上面代码可知创建segment对象是怎么保证线程安全的:
1.用到了双重检查锁(double check);
2.赋值的时候 利用了CAS这个原子操作。
CAS这个原子操作是不能被中断的 我们这里简单谈一下CAS干了什么。
CAS就是先获取主物理内存中的值作为期望值 然后我们再去获得此时主物理内存的真实值 如果期望值与真实值一致 我们就进行修改 否则 就一直取值比较 直到成功

再看看 (4) 处代码,去调用生成的Segment对象的put方法:
//(4) 去调用生成的Segment对象的put方法
return s.put(key, hash, value, false);
我们去继续学习这个Segment对象的put方法
这里我们先去抽象出一个数据结构 也就是说Segment内部维护的一个个HashEntry整合起来 就好像一个小的HashMap一样 也是数组+链表的形式(Segment内部就像一个小的HashMap)

我们先不去看加锁的逻辑 我们先把中间怎么put数据的流程大致理解清楚:
final V put(K key, int hash, V value, boolean onlyIfAbsent) {
//先尝试对segment加锁,如果直接加锁成功,那么node=null;如果加锁失败,则会调用scanAndLockForPut方法去获取锁,
//在这个方法中,获取锁后会返回对应HashEntry(要么原来就有要么新建一个)
HashEntry<K,V> node = tryLock() ? null :
scanAndLockForPut(key, hash, value);
V oldValue;
try {
HashEntry<K,V>[] tab = table;
int index = (tab.length - 1) & hash;
//取tab数组 下表为index的值作为first
HashEntry<K,V> first = entryAt(tab, index);
for (HashEntry<K,V> e = first;;) {
//链表的头结点不为空的情况
if (e != null) {
K k;
//遍历当前位置的链表
//判断传入的key 和当前遍历的 key 是否相等,相等则覆盖旧的 value
//这里根HashMap的逻辑很像
if ((k = e.key) == key ||
(e.hash == hash && key.equals(k))) {
oldValue = e.value;
if (!onlyIfAbsent) {
e.value = value;
++modCount;
}
break;
}
e = e.next;
}
//为空的情况
//情况1 头结点为空 把key-value放在头结点
//情况2 遍历完整个链表 然后头插法插入
else {
if (node != null)
node.setNext(first);
else
//生成了一个HashEntry对象 记为node
node = new HashEntry<K,V>(hash, key, value, first);
int c = count + 1;
//如果超过阈值 就rehash
if (c > threshold && tab.length < MAXIMUM_CAPACITY)
rehash(node);
else
//没有超过阈值 就把刚刚生成的node通过setEntryAt这个方法放进去
setEntryAt(tab, index, node);
++modCount;
count = c;
oldValue = null;
break;
}
}
} finally {
unlock();
}
return oldValue;
}
由于Segment的put方法里需要对共享变量进行写入操作,所以为了线程安全,在操作共享变量时必须加锁。第一个put方法已经定位到Segment,然后这个方法中就是在Segment里进行插入操作。此方法插入操作需要经历两个步骤,第一步判断是否需要对Segment里的HashEntry数组进行扩容,第二步定位添加元素的位置,然后将其放在HashEntry数组里。
a.是否需要扩容
在插入元素前会先判断Segment里的HashEntry数组是否超过容量(threshold),如果超过阈值,则对数组进行扩容。值得一提的是,Segment的扩容判断比HashMap更恰当,因为HashMap是在插入元素后判断元素是否已经到达容量的,如果到达了就进行扩容,但是很有可能扩容之后没有新元素插入,这时HashMap就进行了一次无效的扩容。
b.如何扩容
在扩容的时候,首先会创建一个容量是原来容量两倍的数组,然后将原数组里的元素进行再散列后插入到新的数组里。为了高效,ConcurrentHashMap不会对整个容器进行扩容,而只对某个segment进行扩容。
c.对于ConcurrentHashMap的数据插入,这里要进行两次Hash去定位数据的存储位置。
static class Segment<K,V> extends ReentrantLock implements Serializable {
从上Segment的继承体系可以看出,Segment实现了ReentrantLock,也就带有锁的功能,当执行put操作时,会进行第一次key的hash来定位Segment的位置,如果该Segment还没有初始化,即通过CAS操作进行初始化,然后进行第二次hash操作,找到相应的HashEntry的位置,这里会利用继承过来的锁的特性,在将数据插入指定的HashEntry位置时(链表的尾端),会通过继承ReentrantLock的tryLock()方法尝试去获取锁,如果获取成功就直接插入相应的位置,如果已经有线程获取该Segment的锁,那当前线程会以自旋的方式去继续的调用tryLock()方法去获取锁,超过指定次数就挂起,等待唤醒。
我们上面初步分析了一下 put添加数据的过程
下面我们重点分析一下加锁的过程
HashEntry<K,V> node = tryLock() ? null :
scanAndLockForPut(key, hash, value);
lock()——是一个无条件的锁,与synchronize意思差不多。 tryLock()——ReentrantLock类特有的获取锁的方法。 unlock()——ReentrantLock类特有的释放锁的方法。trylock()这个方法 如果能够获取到锁 就会立马返回一个true
trylock()这个方法 如果获取不到锁 就会立马返回一个false
trylock()不会阻塞
lock()这个方法如果获取不到锁 就会一直阻塞在这里进一步了解请移步: Java高级-线程同步lock与unlock使用
阿里面试实战题2—-ReentrantLock里面lock和tryLock的区别
这个scanAndLockForPut方法大概干了什么事情 我给大家解释一下:
当trylock()获取不到锁的时候 通过刚刚我们的铺垫我们知道trylock()是不会阻塞的。
那我们不能傻傻的等在这里 我们既然不会阻塞 我们在这个过程中可以准备一些什么事情呀?
这个过程就好比做饭 你在烧水等水开的过程中 可以去准备个凉菜 算是合理安排 提高效率。
我们这里的合理安排就是根据key-value去new一个HashEntry 我们把这个HashEntry记成node。

这里我们就把scanAndLockForPut这个方法做的事情给大家大致说明白了,scanAndLockForPut这个方法本身就设计的非常精妙 由于篇幅的原因就不在展开描述,之后会有更加详细的说明解释。
tryLock() ? null : scanAndLockForPut(key, hash, value);
private HashEntry<K,V> scanAndLockForPut(K key, int hash, V value) {
//获取k所在的segment中的HashEntry的头节点(segment中放得是HashEntry数组,HashEntry又是个链表结构)
HashEntry<K,V> first = entryForHash(this, hash);
HashEntry<K,V> e = first;
HashEntry<K,V> node = null;
int retries = -1; // negative while locating node
//尝试获取k所在segment的锁。成功就直接返回、失败进入while循环进行自旋尝试获取锁
while (!tryLock()) {
HashEntry<K,V> f; // to recheck first below
if (retries < 0) {
//所在HashEntry链表不存在,则根据传过来的key-value创建一个HashEntry
if (e == null) {
if (node == null) // speculatively create node
node = new HashEntry<K,V>(hash, key, value, null);
retries = 0;
}
//找到要放得值,则设置segment重试次数为0
else if (key.equals(e.key))
retries = 0;
else //从头节点往下寻找key对应的HashEntry
e = e.next;
}
//超过最大重试次数就将当前操作放入到Lock的队列中
else if (++retries > MAX_SCAN_RETRIES) {
lock();
break;
}
//如果retries为偶数,就重新获取HashEntry链表的头结点
else if ((retries & 1) == 0 &&
(f = entryForHash(this, hash)) != first) {
e = first = f; // re-traverse if entry changed
retries = -1;
}
}
return node;
}
这里不是有个三目运算符吗 trylock()获取不到锁的时候 就会走scanAndLockForPut这个方法准备一个node对象出来 。
我的理解:
如果tyrLock()未获取到锁,会调用scanAndLockForPut方法,会新建一个node对象,并调用 while (!tryLock()){} 自旋获取锁,索取到锁后,再继续往下走
我们理解一下这里的保证线程安全 为什么用了trylock

如上图所示 我们根本的目的是把key-value放进去
我们要在链表当中去插入元素 注意是插入元素 这个时候CAS就没有更好的办法了 因为CAS对某一个具体的位置赋 值还是可以的 但是让CAS去插入是不能实现的 所以这个插入时候我们为了保证线程安全 就要去加锁。
这里保证线程安全的方法很实在 就是加了一把锁 让同一时间只有一个线程去put数据。
我们总结一下jdk7 下 ConcurrentHashMap是怎么保证并发安全的:
1. 在进行一些链表的插入数据时 用了ReentrantLock去加了一把锁
2.用了UNSAFE的各种方法 这其中包括了我们最熟悉的CAS 还有UNSAFE类的一些其他方法呀
比如 UNSAFE.putOrderedObject等等
2.6 get方法
public V get(Object key) {
Segment<K,V> s; // manually integrate access methods to reduce overhead
HashEntry<K,V>[] tab;
int h = hash(key);
long u = (((h >>> segmentShift) & segmentMask) << SSHIFT) + SBASE;
if ((s = (Segment<K,V>)UNSAFE.getObjectVolatile(segments, u)) != null &&
(tab = s.table) != null) {
for (HashEntry<K,V> e = (HashEntry<K,V>) UNSAFE.getObjectVolatile
(tab, ((long)(((tab.length - 1) & h)) << TSHIFT) + TBASE);
e != null; e = e.next) {
K k;
if ((k = e.key) == key || (e.hash == h && key.equals(k)))
return e.value;
}
}
return null;
}
get 没有加锁,因此效率高
注意:get方法使用了getObjectVolatile方法读取segment和hashentry,保证是最新的,具有锁的语义,可见性。
分析:为什么get不加锁可以保证线程安全
(1) 首先获取value,我们要先定位到segment,使用了UNSAFE的getObjectVolatile具有读的volatile语义,也就表示在多线程情况下,我们依旧能获取最新的segment.
(2) 获取hashentry[],由于table是每个segment内部的成员变量,使用volatile修饰的,所以我们也能获取最新的table.
(3) 然后我们获取具体的hashentry,也时使用了UNSAFE的getObjectVolatile具有读的volatile语义,然后遍历查找返回.
总结:我们发现整个get过程中使用了大量的volatile关键字,其实就是保证了可见性(加锁也可以,但是降低了性能),get只是读取操作,所以我们只需要保证读取的是最新的数据即可.
2.7 size方法
先采用不加锁的方式,连续计算元素的个数,最多计算3次:
1、如果前后两次计算结果相同,则说明计算出来的元素个数是准确的;
2、如果前后两次计算结果都不同,则给每个Segment进行加锁,再计算一次元素的个数;
public int size() {
// Try a few times to get accurate count. On failure due to
// continuous async changes in table, resort to locking.
final Segment<K,V>[] segments = this.segments;
int size;
boolean overflow; // true if size overflows 32 bits
long sum; // sum of modCounts
long last = 0L; // previous sum
int retries = -1; // first iteration isn't retry
try {
for (;;) {
/判断retries是否等于RETRIES_BEFORE_LOCK(值为2)
//也就是默认有两次的机会,是不加锁来求size的
if (retries++ == RETRIES_BEFORE_LOCK) {
for (int j = 0; j < segments.length; ++j)
ensureSegment(j).lock(); // force creation
}
sum = 0L;
size = 0;
overflow = false;
//遍历Segments[]数组获取里面的每一个segment,然后对modCount进行求和
//这个for嵌套在for(;;)中,默认会执行两次,如果两次值相同,就返回
//如果两次值不同,就进入到上面的if中,进行加锁。之后在进行求和
for (int j = 0; j < segments.length; ++j) {
Segment<K,V> seg = segmentAt(segments, j);
if (seg != null) {
sum += seg.modCount;
int c = seg.count;
if (c < 0 || (size += c) < 0)
overflow = true;
}
}
if (sum == last)
break;
last = sum;
}
} finally {
if (retries > RETRIES_BEFORE_LOCK) {
for (int j = 0; j < segments.length; ++j)
segmentAt(segments, j).unlock();
}
}
return overflow ? Integer.MAX_VALUE : size;
}
2.8 contains (同containsValue)
与size方法类似。具体代码略
2.9 containsKey
与get方法类似。具体代码略
2.10 rehash
private void rehash(HashEntry<K,V> node) {
HashEntry<K,V>[] oldTable = table;
int oldCapacity = oldTable.length;
int newCapacity = oldCapacity << 1;
threshold = (int)(newCapacity * loadFactor);
HashEntry<K,V>[] newTable =
(HashEntry<K,V>[]) new HashEntry[newCapacity];
int sizeMask = newCapacity - 1;
for (int i = 0; i < oldCapacity ; i++) {
HashEntry<K,V> e = oldTable[i];
if (e != null) {
HashEntry<K,V> next = e.next;
int idx = e.hash & sizeMask;
if (next == null) // Single node on list
newTable[idx] = e;
else { // Reuse consecutive sequence at same slot
HashEntry<K,V> lastRun = e;
int lastIdx = idx;
for (HashEntry<K,V> last = next;
last != null;
last = last.next) {
int k = last.hash & sizeMask;
if (k != lastIdx) {
lastIdx = k;
lastRun = last;
}
}
newTable[lastIdx] = lastRun;
// Clone remaining nodes
for (HashEntry<K,V> p = e; p != lastRun; p = p.next) {
V v = p.value;
int h = p.hash;
int k = h & sizeMask;
HashEntry<K,V> n = newTable[k];
newTable[k] = new HashEntry<K,V>(h, p.key, v, n);
}
}
}
}
int nodeIndex = node.hash & sizeMask; // add the new node
node.setNext(newTable[nodeIndex]);
newTable[nodeIndex] = node;
table = newTable;
}
扩容是新创建了数组,然后进行迁移数据,最后再将 newTable 设置给属性table 。为了避免让所有的节点都进行复制操作:
由于扩容是基于 2 的幂指来操作,假设扩容前某 HashEntry 对应到 Segment 中数组的 index 为 i ,数组的容量为capacity ,那么扩容后该 HashEntry 对应到新数组中的 index 只可能为 i 或者i+capacity ,因此很多 HashEntry 节点在扩容前后 index 可以保持不变。
假设原来 table 长度为 4 ,那么元素在 table 中的分布是这样的

扩容后 table 长度变为 8 ,那么元素在 table 中的分布变成:

可以看见 hash 值为 34 和 56 的下标保持不变,而 15,23,77 的下标都是在原来下标的基础上 +4 即可,可以快速定位和减少重排次数。该方法没有考虑并发,因为执行该方法之前已经获取了锁。
2.11 remove
与 put 方法类似,都是在操作前需要拿到锁,以保证操作的线程安全性。
三、 ConcurrentHashMap 的弱一致性
然后对链表遍历判断是否存在 key 相同的节点以及获得该节点的 value 。但由于遍历过程中其他线程可能对链表结构做了调整,因此 get 和 containsKey 返回的可能是过时的数据,这一点是 ConcurrentHashMap 在弱一致性上的体现。如果要求强一致性,那么必须使用 Collections.synchronizedMap() 方法。
四、总结
4.1 jdk1.7的ConcurrentHashMap保证并发安全的措施
4.1.1 整体
1.分段锁(Segment)和重入锁(RetrantLock)。
2.volatile修饰属性:
- Segment类中——volatile HashEntry<K,V>[] table属性
- HashEntry类中——volatile V value;
- HashEntry类中——volatile HashEntry<K,V> next;
3.cas——UNSAFE.compareAndSwapObject(例:ensureSegment方法)
4.在代码中使用UNSAFE.getObjectVolatile方法。
UNSAFE.getObjectVolatile:
附加了’volatile’加载语义,也就是强制从主存中获取属性值。类似的方法有getIntVolatile、getDoubleVolatile等等。这个方法要求被使用的属性被volatile修饰,否则功能和
getObject方法相同。
4.1.2 put方法
在put方法中主要有两处做了保证并发的措施:
1.ensureSegment方法
- 双重检查锁
- 属性可见——UNSAFE.getObjectVolatile
- CAS——UNSAFE.compareAndSwapObject

2.put过程
- 锁——RetrantLock.tryLock()和RetrantLock.lock()


4.1.3 get方法
- UNSAFE.getObjectVolatile

4.1.4 size方法
- 属性可见——UNSAFE.getObjectVolatile
- 锁——RetrantLock.lock()


五、最后
UNSAFE.getObject() 方法,移步: Unsafe API介绍及其使用
我觉得这一篇文章很好:ConcurrentHashMap底层详解(JDK1.7)