前言
事务管理是应用系统开发中必不可少的一部分。
Spring 为事务管理提供了丰富的功能支持。
Spring 事务管理分为编码式和声明式的两种方式。
编程式事务指的是通过编码方式实现事务;
声明式事务基于 AOP,将具体业务逻辑与事务处理解耦。
声明式事务管理使业务代码逻辑不受污染, 因此在实际使用中声明式事务用的比较多。
声明式事务有两种方式:
①是在配置文件(xml)中做相关的事务规则声明,
②是基于@Transactional 注解的方式。注释配置是目前流行的使用方式,因此本文将着重介绍基于@Transactional 注解的事务管理
.@Transactional 注解管理事务的实现步骤
使用@Transactional 注解管理事务的实现步骤分为两步。
第一步,在 xml 配置文件中添加如清单 1 的事务配置信息。除了用配置文件的方式,@EnableTransactionManagement 注解也可以启用事务管理功能。这里以简单的 DataSourceTransactionManager 为例。
清单 1. 在 xml 配置中的事务配置信息
<tx:annotation-driven />
<bean id="transactionManager"
class="org.springframework.jdbc.datasource.DataSourceTransactionManager">
<property name="dataSource" ref="dataSource" />
</bean>
第二步,将@Transactional 注解添加到合适的方法上,并设置合适的属性信息。@Transactional 注解的属性信息
属性:name
说明:当在配置文件中有多个 TransactionManager , 可以用该属性指定选择哪个事务管理器。
配置多个实物管理xml
<tx:annotation-driven/>
<bean id="transactionManager1" class="org.springframework.jdbc.datasource.DataSourceTransactionManager">
<property name="dataSource" ref="datasource1"></property>
<qualifier value="datasource1Tx"/>
</bean>
<bean id="transactionManager2" class="org.springframework.jdbc.datasource.DataSourceTransactionManager">
<property name="dataSource" ref="datasource2"></property>
<qualifier value="datasource2Tx"/>
</bean>
方法上标注是哪个事务
public class TransactionalService {
@Transactional(“datasource1Tx”)
public void setSomethingInDatasource1() { … }
@Transactional(“datasource2Tx”)
public void doSomethingInDatasource2() { … }
}
或者,直接使用transactin manager 的bean名字:
@Transactional(“transactionManager1”)
如果是使用@Transactional(),相当于使用缺省的transaction mananger名字,即:@Transactional(“transactionManager”)
属性:propagation
说明:事务的传播行为,默认值为 REQUIRED。
属性:isolation
说明:事务的隔离度,默认值采用 DEFAULT。
属性:timeout
说明: 事务的超时时间,默认值为-1。如果超过该时间限制但事务还没有完成,则自动回滚事务。
属性:read-only
说明:指定事务是否为只读事务,默认值为 false;为了忽略那些不需要事务的方法,比如读取数据,可以设置 read-only 为 true。
属性:rollback-for
说明:用于指定能够触发事务回滚的异常类型,如果有多个异常类型需要指定,各类型之间可以通过逗号分隔。
属性:no-rollback- for
说明:抛出 no-rollback-for 指定的异常类型,不回滚事务。
除此以外,@Transactional 注解也可以添加到类级别上。
当把@Transactional 注解放在类级别时,表示所有该类的公共方法都配置相同的事务属性信息。见清单 2,EmployeeService 的所有方法都支持事务并且是只读。当类级别配置了@Transactional,方法级别也配置了@Transactional,应用程序会以方法级别的事务属性信息来管理事务,换言之,方法级别的事务属性信息会覆盖类级别的相关配置信息。
清单 2. @Transactional 注解的类级别支持
@Transactional(propagation= Propagation.SUPPORTS,readOnly=true)
@Service(value =“employeeService”)
public class EmployeeService
**
Spring 的注解方式的事务实现机制
**
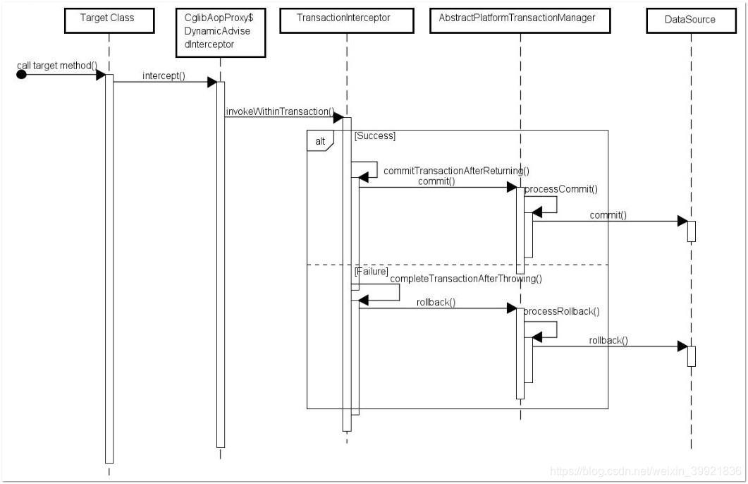
在应用系统调用声明@Transactional 的目标方法时,Spring Framework 默认使用 AOP 代理,在代码运行时生成一个代理对象,根据@Transactional 的属性配置信息,这个代理对象决定该声明@Transactional 的目标方法是否由拦截器 TransactionInterceptor 来使用拦截,在 TransactionInterceptor 拦截时,会在在目标方法开始执行之前创建并加入事务,并执行目标方法的逻辑, 最后根据执行情况是否出现异常,利用抽象事务管理器(图 2 有相关介绍)AbstractPlatformTransactionManager 操作数据源 DataSource 提交或回滚事务, 如图 1 所示。
图 1. Spring 事务实现机制

Spring AOP 代理有 CglibAopProxy 和 JdkDynamicAopProxy 两种,图 1 是以 CglibAopProxy 为例,对于 CglibAopProxy,需要调用其内部类的 DynamicAdvisedInterceptor 的 intercept 方法。对于 JdkDynamicAopProxy,需要调用其 invoke 方法。
正如上文提到的,事务管理的框架是由抽象事务管理器 AbstractPlatformTransactionManager 来提供的,而具体的底层事务处理实现,由 PlatformTransactionManager 的具体实现类来实现,如事务管理器 DataSourceTransactionManager。不同的事务管理器管理不同的数据资源 DataSource,比如 DataSourceTransactionManager 管理 JDBC 的 Connection。
PlatformTransactionManager,AbstractPlatformTransactionManager 及具体实现类关系如图 2 所示。
图 2. TransactionManager 类结构

注解方式的事务使用注意事项
当您对 Spring 的基于注解方式的实现步骤和事务内在实现机制有较好的理解之后,就会更好的使用注解方式的事务管理,避免当系统抛出异常,数据不能回滚的问题。
正确的设置@Transactional 的 propagation 属性
需要注意下面三种 propagation 可以不启动事务。本来期望目标方法进行事务管理,但若是错误的配置这三种 propagation,事务将不会发生回滚。
①TransactionDefinition.PROPAGATION_SUPPORTS:如果当前存在事务,则加入该事务;如果当前没有事务,则以非事务的方式继续运行。
②TransactionDefinition.PROPAGATION_NOT_SUPPORTED:以非事务方式运行,如果当前存在事务,则把当前事务挂起。
③TransactionDefinition.PROPAGATION_NEVER:以非事务方式运行,如果当前存在事务,则抛出异常。
正确的设置@Transactional 的 rollbackFor 属性
默认情况下,如果在事务中抛出了未检查异常(继承自 RuntimeException 的异常)或者 Error,则 Spring 将回滚事务;
除此之外,Spring 不会回滚事务。
如果在事务中抛出其他类型的异常,并期望 Spring 能够回滚事务,可以指定 rollbackFor。例:
@Transactional(propagation= Propagation.REQUIRED,rollbackFor= MyException.class)
通过分析 Spring 源码可以知道,若在目标方法中抛出的异常是 rollbackFor 指定的异常的子类,事务同样会回滚。
@Transactional 只能应用到 public 方法才有效
只有@Transactional 注解应用到 public 方法,才能进行事务管理。这是因为在使用 Spring AOP 代理时,Spring 在调用在图 1 中的 TransactionInterceptor 在目标方法执行前后进行拦截之前,DynamicAdvisedInterceptor(CglibAopProxy 的内部类)的的 intercept 方法或 JdkDynamicAopProxy 的 invoke 方法会间接调用 AbstractFallbackTransactionAttributeSource(Spring 通过这个类获取表 1. @Transactional 注解的事务属性配置属性信息)的 computeTransactionAttribute 方法。
避免 Spring 的 AOP 的自调用问题
在 Spring 的 AOP 代理下,只有目标方法由外部调用,目标方法才由 Spring 生成的代理对象来管理,这会造成自调用问题。若同一类中的其他没有@Transactional 注解的方法内部调用有@Transactional 注解的方法,有@Transactional 注解的方法的事务被忽略,不会发生回滚。见清单 5 举例代码展示。
@Service
–>public class OrderService {
private void insert() {
insertOrder();
}
@Transactional
public void insertOrder() {
//insert log info
//insertOrder
//updateAccount
}
}
insertOrder 尽管有@Transactional 注解,但它被内部方法 insert 调用,事务被忽略,出现异常事务不会发生回滚。
上面的两个问题@Transactional 注解只应用到 public 方法和自调用问题,是由于使用 Spring AOP 代理造成的。为解决这两个问题,使用 AspectJ 取代 Spring AOP 代理。
需要将下面的 AspectJ 信息添加到 xml 配置信息中。
AspectJ 的 xml 配置信息
<tx:annotation-driven mode="aspectj" />
<bean id="transactionManager"
class="org.springframework.jdbc.datasource.DataSourceTransactionManager">
<property name="dataSource" ref="dataSource" />
</bean>
</bean
class="org.springframework.transaction.aspectj.AnnotationTransactionAspect"
factory-method="aspectOf">
<property name="transactionManager" ref="transactionManager" />
</bean>
同时在 Maven 的 pom 文件中加入 spring-aspects 和 aspectjrt 的 dependency 以及 aspectj-maven-plugin。
** AspectJ 的 pom 配置信息**
<dependency>
<groupId>org.springframework</groupId>
<artifactId>spring-aspects</artifactId>
<version>4.3.2.RELEASE</version>
</dependency>
<dependency>
<groupId>org.aspectj</groupId>
<artifactId>aspectjrt</artifactId>
<version>1.8.9</version>
</dependency>
<plugin>
<groupId>org.codehaus.mojo</groupId>
<artifactId>aspectj-maven-plugin</artifactId>
<version>1.9</version>
<configuration>
<showWeaveInfo>true</showWeaveInfo>
<aspectLibraries>
<aspectLibrary>
<groupId>org.springframework</groupId>
<artifactId>spring-aspects</artifactId>
</aspectLibrary>
</aspectLibraries>
</configuration>
<executions>
<execution>
<goals>
<goal>compile</goal>
<goal>test-compile</goal>
</goals>
</execution>
</executions>
</plugin>
RuntimeException()和Exception()区别:
1.继承自RuntimeException或error的是非检查型异常,
而继承自exception的则是检查型异常(当然,runtimeexception本身也是exception的子类)。
2.对非检查型类异常可以不用捕获也就是try-catch,而检查型异常则必须用try语句块进行处理或者把异常交给上级方法处理总之就是必须写代码处理它。所以必须在service捕获异常,然后再次抛出,这样事务方才起效。
Spring事务默认只在发生未被捕获的RuntimeException()时才进行回滚。
Spring通过SpringAOP进行声明式事务管理:
SpringAOP异常捕获的原理:被拦截的方法需显式抛出异常,并不能经任何处理,这样aop代理才能捕获到方法的异常,才能进行回滚,
默认情况下SpringAOP只捕获RuntimeException的异常,因此不是RuntimeException或其子类的异常不能够捕获,默认情况下不进行回滚,
但可以通过配置来捕获特定的异常并回滚 。
因此:
方法1:在service层不使用try…catch或者在catch中最后加上throw new RuntimeException(),这样程序异常时aop才可以捕获异常并进行回滚。
最终在service上层(如controller层、action层、view层)要继续捕获这个异常并处理。
方法2:在service层方法上进行配置,改变默认规则,方法如下 :
(1) 让checked例外也回滚:在整个方法前加上 @Transactional(rollbackFor=Exception.class)
(2)让unchecked例外不回滚: @Transactional(notRollbackFor=RunTimeException.class)
(3)不需要事务管理的(只查询的)方法:@Transactional(propagation=Propagation.NOT_SUPPORTED)
在整个方法运行前就不会开启事务还可以加上:@Transactional(propagation=Propagation.NOT_SUPPORTED,readOnly=true),这样就做成一个只读事务,可以提高效率。